调拨入库单

调拨入库单列表

  • 单据编号:当前类型单据对应的编号
  • 调入仓库:调拨中的入库仓库
  • 单据状态:单据的审核状态,分别包含“待审核”和“已审核”状态,对应是否审核出/入库
  • 打印状态:单据的打印状态,分别包含“未打印”和“已打印”状态,对应是否操作打印
  • 调拨单:调拨出库单所关联的调拨单编号
  • 数量:单据中商品数量
  • 入库总成本金额:商品入库成本总金额之和
  • 备注:单据创建时填写的备注
  • 制单人:单据创建的员工账号姓名
  • 审核人:单据审核的员工账号姓名
  • 制单时间:单据创建时间
  • 入库时间:单据创建时所填写的入库时间
  • 审核时间:单据审核时间
  • 最后修改人:最后编辑的员工账号姓名
  • 最后修改时间:最后编辑的时间

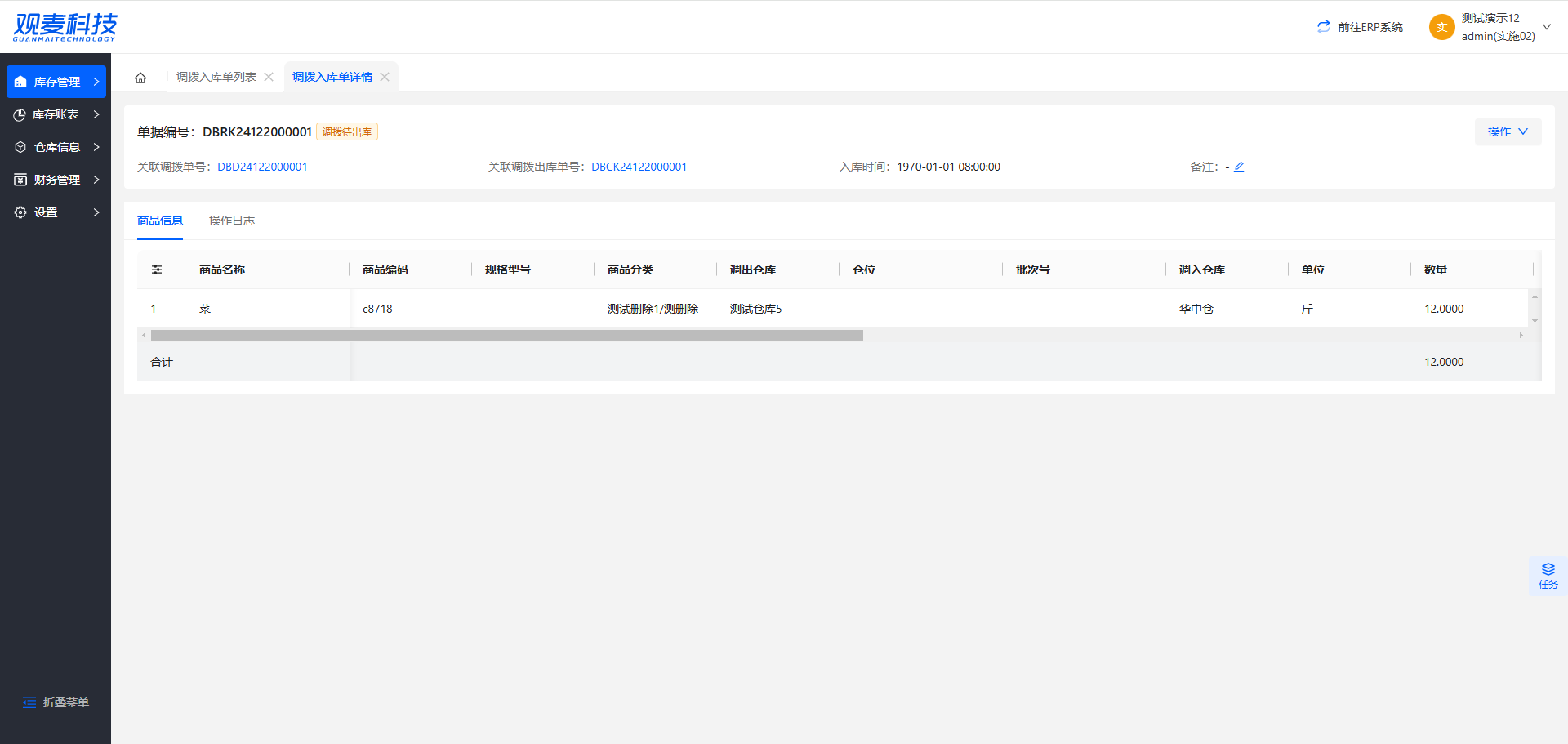
调拨入库单详情

  • 商品名称:商品创建时所填写的名称
  • 商品编码:商品创建时所填写的编码
  • 商品分类:商品创建时所选择的分类
  • 仓库:调拨调出仓库
  • 仓位:入/出库仓位对应仓位
  • 批次号:单据创建时所填写或生成的批次号
  • 调入仓库:调拨调入仓库
  • 单位:单据创建时,若此处选择商品基本单位,将展示商品基本单位;若选择商品辅助单位,将展示商品辅助单位
  • 数量:商品出/入库数量
  • 辅助单位:「单位」字段选择商品基本单位时,此处显示商品辅助单位;选择商品辅助单位时,此处显示商品基本单位
  • 辅助单位数量:商品出/入库的辅助单位数量
  • 基本单位:商品基本单位
  • 基本单位数量:商品出/入库的基本单位数量
  • 入库总成本金额:同价调拨:调拨单中 出库成本单价 × 数量异价调拨:调拨单中所填写的 调拨单价 × 数量
  • 同价调拨:调拨单中 出库成本单价 × 数量
  • 异价调拨:调拨单中所填写的 调拨单价 × 数量
  • 入库成本单价(单位):入库总成本金额/数量(单位)
  • 入库成本单价(基本单位):入库总成本金额/数量(基本单位)
  • 生产日期:商品生产日期,仅有批次在出库时商品需填写
2025-01-13
0 0